Solution area
고객의 성공을 위해 저희는 다양하고 검증되었으며 전문적인 수준의 컨설팅과 솔루션을 준비하였습니다.
이러한 다양한 컨설팅과 솔루션은 이미 다양한 프로젝트를 통해 증명되었으며 기존 고객사의 강한 신뢰는 비용관리연구원의 강력한 자산이며 자랑거리입니다.
Cost Analysis S/W 공급
PRICE Model
대규모사업의 비용추정을 위해 개발된 전산화 비용추정 모형(Computer Aided Parametric Estimation: CAPE)으 비용과 일정을 Parametric방법을 이용해서 추정하는 소프트웨어
PRICE Model은 전세계적으로 가장 많이 사용하고 있는 전산 비용분석 모델로 유사체계에 대한 철저한 통계적분석을 통하여 미래에 발생할 비용을 예측할 수 있도록 개발되었다. 이미 미국 및 유럽에서는 정확도가 검증되어 1000여개 기관에서 사용하고 있으며 제안서 및 계획서 작성, 개발 및 양산단계에서의 비용분석 및 관리에 유용한 도구로 활용할 수 있다.

| 종류 | 활용 방안 | 기대효과 |
|---|---|---|
|
|
|
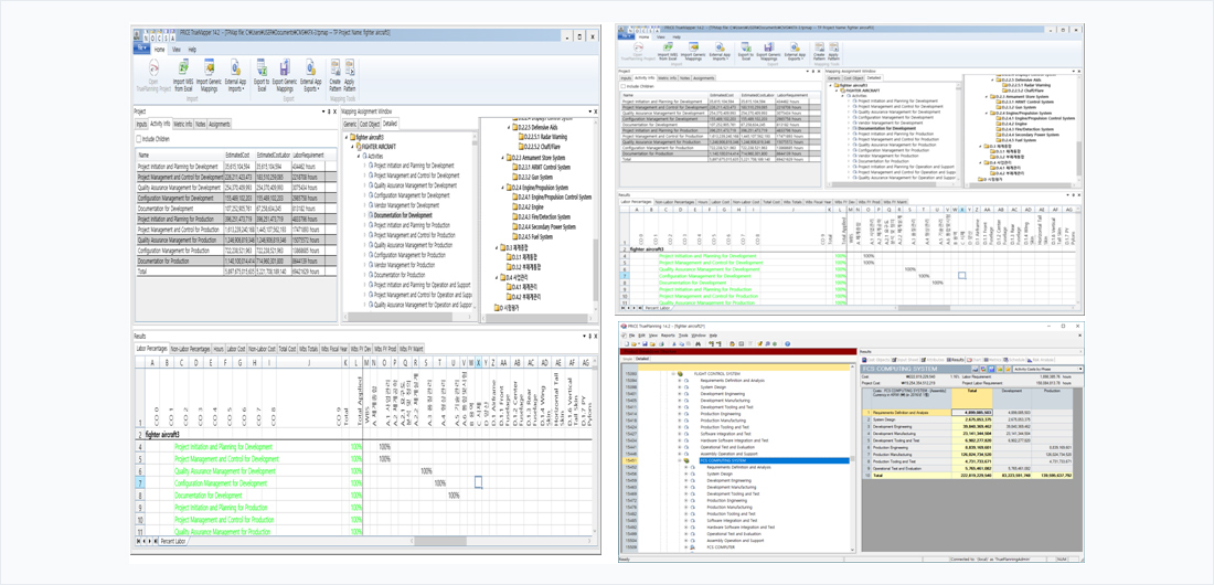
Trueplanning Model
PRICE 모델 개발사인 PRICE Systems LLC에서 개발
PRICE 모델 사용자들의 요구사항을 반영하여 개발
TRUEPlanning은 모수추정에 따른 비용추정을 위한 모델일뿐 아니라, 제품 혹은 용역을 제공하는 비용 및 가용한 데이터를 이용해 가치있는 정보를 전달하는 예측 모델입니다. 가치있는 정봉는 비용관리, 성능개선, 유휴제원의 감소 및 수요에 따른 비용변경을 판단하는데 도움을 주며 궁극적으로 의사결정권자에게 적합한 의사결정을 위한 자료를 제공 합니다.

| 활용분야 | 기대효과 |
|---|---|
|
|
QDV - Advanced Estimating Tools
선진 (비용)추정 툴로서 QDV는 세계에서 가장 강력하교 유연한 추정툴이며, 정부기관, 대기업 및 작은 규모의 사업에서 필요로 하는 요구조건 이상의 것을 제공한다.
1991년 설립되었으며, 에어버스, 탈레스 그룹, 파이브 또는 르노자동차를 포함한 글로벌 리더들이 정확한 사업을 위한 추정을 하기 위해 QDV를 의존한다. 그 외에도 중소 규모의 조직들이 일관된 사업 개발 기회를 제공하기 위해 QDV를 사용한다.
MS Word 및 MS Excel과 유사한 사용자 인터페이스를 사용하기 때문에 QDV는 습득하기 위해 많은 교육을 필요로 하지 않는다. 사업 진행간의 변경 사항들도 주문 변경으로 귀결되는 높은 수준의 세부사항을 필요로 하는 경우에도 QDV를 통해 쉽게 처리된다.
QDV는 새로운 프로젝트를 빠르게 추정하기 위하여 사용자의 사업 및 자원을 증가시켜서 결과적으로 새로운 사업으로 귀결되게 하는 것을 허락한다.
QDV는 원 자료 형태를 그대로 유지하며 (삽입된 이미지, 첨부된 문서, 목차, 구조, 스타일 등) Word와 PDF 형식으로 자료를 내보낸다. 판매 및 분석 정보를 보유하고 있는 Overhead Workbook을 통해 QDV는 사용자의 사업 획득기회를 강조한다.
API-Driven Estimating Software QDV의 응용프로그래밍 인터페이스(API)는 QDV가 사용자의 정확한 요구에 부응하도록 수정할 수 있으며 사용자의 정보체계의 보호장치로써 사용되고 ERP 그리고/또는 CRM에 직접 연결될 수 있다.
QDV는 Server를 사용하는 환경에서 또는 사용자 PC에 설치해서 (Stand-alone way) 사용 가능하다. 고객은 그들의 요구에 따라 각자의 PC에서 자동 업데이트 뿐만 아니라 정보체계와의 데이터 동기화가 가능하도록 선택할 수 있다.
사용자의 조직에서 진행되고 있는 모든 추정 결과를 실시간으로 보기 위해 Promo+ (추정결과 관리 데이터베이스)를 QDV에 쉽게 추가할 수 있다.
QDV : Activity Based Cost 로 공학적 분석과 Trueplanning 의 전산모델 비교 확인

QDV : Activity Based Cost 로 공학적 분석과 전산모델 비교 확인


